Content Management/Class Diagram

From OLPC Wiki - Mirror
Jump to navigation Jump to search

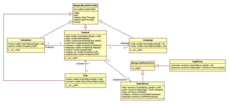
Class Diagram

The attributes and methods listed in django.db.models.Model class and django.newforms.Form class are the ones being used in this project.